【导读】如今,全球汽车行业看到在大多数汽车照明应用中使用LED照明的好处和价值。LED的高能效、使用寿命长、低辐射热、高可靠性和高流明密度等特性,使其成为一种很有吸引力的技术。
安森美半导体的Strata赋能的汽车LED尾灯评估套件在Strata Development Studio中提供了一个易于使用的平台,来帮助评估这关键汽车应用中的LED系统。
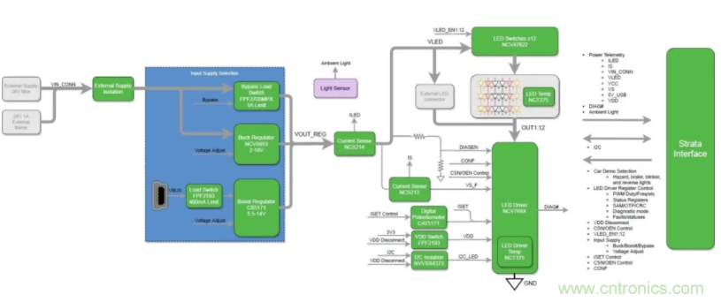
新的评估套件基于可由I2C控制的12通道60 mA LED线性电流驱动器NCV7685,具有以下功能:12个独立控制的脉宽调制(PWM)通道、可变PWM频率、通过单个电阻器的电流设定值和LED 诊断。
该方案以安森美半导体的其他关键器件为亮点,如CAT5171数字电位器,FPF2193负载开关,NCV47822双高边开关,FPF2700可调限流负载开关,NCV8853降压控制器,NCV5173升压调节器,NCT375温度传感器和NCS214R电流检测放大器。

图1:框图
让我们演示Strata赋能的汽车LED尾灯评估套件。
● 首先,下载并安装Strata Developer Studio。
● 然后,将套件随附的微型USB电缆从开发板上插入运行Strata的PC。
● 连接后,将自动检测该板,并通过单击“打开平台控件”按钮立即访问控制用户界面(UI)??丶I中的导航选项卡易于使用,旨在提供完整的评估体验。
左侧的第一个选项卡是“汽车演示模式”。选中后,将自动启用它以模拟普通汽车的尾灯和前灯。默认配置以每分钟左右方向指示灯均闪烁80次来显示汽车危险指示灯。
可以使用用户界面右侧的可单击控件来配置刹车灯,倒车灯,闪光灯和行车灯。必须禁用危险,使用左右闪光灯控件。
以易于使用和直观的用户界面,“ LED控制”选项卡可通过直接控制LED驱动器的I2C寄存器、PWN来全面控制12个LED通道。
“电源”选项卡控制输入电源以及评估板上各种电流、电压和温度遥测的读数。默认电源配置使用USB VBUS的可调输出升压转换器,LED电源的最大功率限制为约2 W。
可以通过香蕉插头或桶形连接器连接外部电源,以实现更高的功率运行。LED串电压由板载升压或降压电源提供或直接从外部香蕉/桶形连接器提供。
“SAM(独立模式),OTP(一次性编程)和CRC(循环冗余校验)”选项卡可通过使用NCV7685来访问SAM和OTP寄存器,而无需微控制器通过I2C通讯来配置LED驱动器。I2C地址和CRC也可以设置为非默认值。

图2:平台控制界面
平台的完整资料如原理图、布板、框图、用户指南、测试报告、数据表等都在Strata Developer Studio中的“文档”选项卡下。

图3:平台文档
Strata赋能的汽车LED尾灯评估套件提供测试、测量和控制LED车辆照明中的各种关键设计参数的全面的评估经验,以帮助设计工程师确定该方案是否兼容并完全适合其汽车照明应用。
该汽车LED尾灯方案适用于以下领域:仪表盘、组合尾灯(RCL)、日间行车灯(DRL)、雾灯、中央高位停车灯(CHMSL)阵列、转向信号灯和其他外部调制应用。
免责声明:本文为转载文章,转载此文目的在于传递更多信息,版权归原作者所有。本文所用视频、图片、文字如涉及作品版权问题,请联系小编进行处理。
推荐阅读:


