【导读】“实现机器人操作系统——电机控制器ROS1驱动程序简介”一文中概述了新型ADI Trinamic?电机控制器(TMC)驱动程序,并讨论了将电机控制器集成到机器人操作系统(ROS)生态系统中的方法。TMC ROS1驱动程序支持TMC驱动层和应用层之间在ROS框架内无缝通信,且适用于它支持的各种TMC板。本文将深入探讨TMC ROS1驱动程序的功能,包括电机控制、信息检索、命令执行、参数获取以及对多种设置的支持。文中还概述了如何将电机控制器集成到嵌入式系统和应用中,从而利用ROS框架提供的优势。
摘要
“实现机器人操作系统——电机控制器ROS1驱动程序简介”一文中概述了新型ADI Trinamic?电机控制器(TMC)驱动程序,并讨论了将电机控制器集成到机器人操作系统(ROS)生态系统中的方法。TMC ROS1驱动程序支持TMC驱动层和应用层之间在ROS框架内无缝通信,且适用于它支持的各种TMC板。本文将深入探讨TMC ROS1驱动程序的功能,包括电机控制、信息检索、命令执行、参数获取以及对多种设置的支持。文中还概述了如何将电机控制器集成到嵌入式系统和应用中,从而利用ROS框架提供的优势。
ADI Trinamic电机控制器ROS1驱动程序
ROS是一个机器人系统中间层,包含一组软件库和强大的开发工具,从驱动程序到最先进的算法,可以在此基础上开发机器人系统或应用程序。ADI Trinamic电机控制器支持新型智能执行器,并且随着ROS变得越来越流行,尤其是在机器人领域,为了扩展在制造和工业自动化应用中的适用性,我们开发了ROS驱动程序等附加??橹С帧DI公司的TMC ROS1驱动程序提供与Triaminic电机控制语言集成开发环境(TMCL-IDE)类似的功能,但有一个关键区别:它允许支持ROS的系统中的节点使用TMC,而无需额外安装驱动程序。此外,adi_tmcl集成了自己的TMCL协议解释器,因此能够解释符合TMCL标准的用户请求的命令。最后一层是tmcl_ros_node,它建立了与ROS系统的直接接口,提供发布者、订阅者和服务等功能。每一个功能都可以使用一组参数进行自定义,以下部分将详细讨论这些功能。
功能
1.支持多种TMC???/p>
TMC ROS驱动程序或adi_tmcl旨在支持所有遵守TMCL协议的商用TMC。截至本文发布,它目前支持CAN接口(特别是SocketCAN)。但开发工作还在进行,不久的将来会支持其他接口。这些TMC包含ADI Trinamic PANdrive?智能电机和??椋梢灾С植浇缁椭绷魑匏⑺欧?BLDC)电机。由于使用ROS参数,adi_tmcl能够无缝支持不同的TMC??椤V恍枧渲胻mcl_ros_node而无需重新构建整个控制包。
在adi_tmcl/config目录中,每个ADI Trinamic电机控制器???TMCM)都有两个相关的YAML文件。这些文件以人类可读的数据序列化语言编写,包含ROS参数,应在执行期间加载:
?adi_tmcl/config/autogenerated/TMCM-XXXX.yaml
此YAML文件是自动生成的,包含特定于??榈牟问?,不建议修改,以免导致节点行为异常。
?adi_tmcl/config/TMCM-XXXX_Ext.yaml
此YAML文件包含用户可以修改的所有参数,以便(1)与板通信(例如接口名称),(2)实现电机控制,以及(3)更改ROS主题名称。
例如,如果您想使用TMCM-1636(图3),只需运行图1所示的代码。

图1.启动TMCM-1636。
其中,adi_tmcl/launch/tmcm_1636.launch加载TMCM-1636专用的YAML文件。

图2.使用TMCM-1636运行TMC ROS驱动程序的代码片段。

图3.(上)TMCM-1636硬件连接图;(下)实际设置的参考图片。
要使用TMCM-1260(图6),请运行以下命令:

图4.使用TMCM-1260启动TMC ROS驱动程序的命令。
其中,adi_tmcl/launch/tmcm_1260.launch加载TMCM-1260专用的YAML文件。

图5.使用TMCM-1260运行TMC ROS驱动程序的代码片段。

图6.(上)TMCM-1260硬件连接图;(下)实际设置的参考图片。
启动目录包括所有支持的TMC???,可以点击此处查看。
2.使用TMCL-IDE一次性配置TMC???/p>
在通过ROS使用TMC??橹?,需要根据所使用的电机完成配置。所有的配置使用TMCL-IDE完成,并应存储在EEPROM中(否则可能无法正确控制电机)。
?BLDC电机??椋ㄈ鏣MCM-1636)
有关如何在TMCL-IDE中通过Wizard Pool工具完成电机校准的流程/教程,请查看此教程。
有关如何在TMCL-IDE中完成比例积分(PI)调谐功能的流程/教程,请查看此教程。
?步进电机??椋ㄈ鏣MCM-1260)
有关如何在TMCL-IDE中通过Wizard Pool功能完成初始化配置的流程/教程,请查看此教程。
初始化和调谐后,务必将所有参数存储在板的EEPROM中。这可以通过如下方法来完成:(1)store参数,(2)STAP命令,以及/或者(3)创建和上传TMCL程序并启用自动启动模式。有些板仅支持其中的少数选项。
TMC ROS驱动程序的设计得到了简化,在完成TMC??楹偷缁某跏蓟渲?调谐后,基于使用TMCL-IDE的一次性配置即可控制电机。
3.移动/停止电机
TMC ROS驱动程序通过在以下任一主题中发布命令来移动/停止电机:
?/cmd_vel (geometry_msgs/Twist)—设置电机转速
?/cmd_abspos (std_msgs/Int32)—设置电机的绝对位置
?/cmd_relpos (std_msgs/Int32)—设置电机的相对位置
?/cmd_trq (std_msgs/Int32)—设置电机扭矩
注:多轴TMC设置中的不同电机有不同的地址。
用户可以连接ROS系统来发送至这些特定指令,从而控制电机的运动。指令的选择取决于具体应用、TMC设置以及所用电机的类型。例如,对于轮式机器人,用户可以选择设置速度;而对于夹具,设置位置会更合适。
作为说明性示例,可以看看脚本adi_tmcl/scripts/fake_cmd_vel.sh。这个简单的脚本可以控制电机以顺时针和逆时针两个方向旋转,并且逐渐提高转速。要执行此脚本,请按照图7所示的命令进行操作。

图7.用于测试TMC ROS驱动程序转速控制的命令。
注意:
?2号终端窗口和3号终端窗口最好并排显示。
?可以按Ctrl-C复制1号终端窗口中的命令,完成后粘贴到2号终端窗口中。
?3号终端窗口中的命令会自行停止。
为了验证电机是否已移动,图8显示了来自TMC (/tmc_info_0)的实际转速反馈图。

图8.使用RQT绘制的电机实际转速图(以m/s为单位)。
4.TMC/电机信息检索
系统可以通过订阅以下主题,从TMC ROS驱动程序检索信息:
?/tmc_info (adi_tmcl/TmcInfo) - 提供电压、TMC状态、实际转速、实际位置和实际扭矩信息
注:多轴TMC设置中的不同电机有不同的主题。
用户可以链接ROS系统来订阅这些指定的主题。这样,用户就可以监视参数值,并根据参数值采取行动。例如,在特定于应用的场景中,当检测到TMC状态出错时,操作员可能会选择停止系统,或者在电机到达特定位置时执行预编程的动作。
作为例子,adi_tmcl/scripts/fake_cmd_pos.sh是一个简单的脚本,它让电机先顺时针旋转,再逆时针旋转,并且不断提高位置幅度。请执行图9所示的命令。

图9.用于测试TMC ROS驱动程序位置控制的命令。
为了验证电机是否已移动,图10显示了来自TMC (/tmc_info_0)的实际位置回读图。

图10.使用RQT绘制的电机实际位置图(以度为单位)。
5.执行自定义TMC命令
系统可以通过执行以下功能来访问和调整TMC参数:
?tmcl_custom_cmd (adi_tmcl/TmcCustomCmd) - 获取/设置TMC的轴参数AP和全局参数(GP)的值
用户可以选择将此服务集成到ROS系统中,以满足特定应用需求。此功能使用户能够直接从ROS驱动程序配置TMC板。例如,用户可以选择设置轴参数(SAP)以获得最大电流,从而调整允许的绝对电流水平。但是,用户必须透彻了解他们要通过此功能修改的参数,不正确的设置可能会导致TMC ROS驱动程序故障。因此,强烈建议任何配置都通过TMCL-IDE执行。图11提供了调用此服务的示例,展示了使用指令类型208对DrvStatusFlags进行获取轴参数(GAP)操作。

图11.通过RQT触发的tmcl_custom_cmd服务。
6.访问所有轴参数值
系统可以通过以下方式访问TMC轴参数值:
?tmcl_gap (adi_tmcl/TmcGapGgpAll) - 获取指定电机/轴的所有TMC轴参数(AP)的值
用户可以将ROS系统与此功能集成,以满足特定应用的需求。例如,此服务可以捕获TMC板的当前设置和状态,包括AP(例如编码器步长、PI调谐、换向模式等)。
图12显示了部分输出示例。通过分析该结果,用户可以确认一次性配置是否正确保存在板的EEPROM中。

图12.通过RQT触发的tmcl_gap_all服务。
7.访问所有全局参数值
系统可以通过以下方式访问TMC全局参数值:
?tmcl_ggp (adi_tmcl/TmcGapGgpAll) - 获取所有TMC全局参数(GP)的值
此功能可以检索TMC板的当前配置和状态。可访问的一些GP包括:CAN比特率、串行波特率、自动启动模式等。
图13显示了执行此服务后获得的部分输出。此结果使用户能够确认一次性配置是否已正确存储在板的EEPROM中。

图13.通过RQT触发的tmcl_ggp_all。
8.多个TMC板设置
对于可能需要多个TMC??榈慕洗笙低常ㄈ缁当郏琓MC ROS驱动程序支持多个器件设置。
a.多个CAN通道中的多个TMC板
如图14所示,当用户的每个TMC板都有一个CAN-USB时,系统将添加命名空间以区分每个节点的实例。在此特定用例中,需要相应更新comm_interface_name参数,以确保与板正确通信。

图14.多个CAN通道中的多个TMC板的示例图。
图15中的代码是用于设置此用例的示例启动文件。在此示例中,电机A可以通过发布到/tmcm1/cmd_abspos来控制,电机B可以通过发布到/tmcm2/cmd_abspos来控制,电机C可以通过发布到/tmcm3/cmd_abspos来控制。

图15.使用多个CAN通道运行多个TMC ROS驱动程序的代码片段。
b.单个CAN通道中的多个TMC板
TMC ROS驱动程序支持的另一种设置是单个CAN通道中有多个TMC板,如图16所示。与上文所述的对多个TMC板的支持非常相似,系统引入命名空间来区分每个节点实例。所有板的comm_interface_name保持一致。调整comm_tx_id和comm_rx_id以确保与各板正确通信。

图16.单CAN通道中的多个TMC板的示例图。
图17显示了用于设置此用例的示例启动文件。在此示例中,电机A可以通过发布到/tmcm1/cmd_abspos来控制,电机B可以通过发布到/tmcm2/cmd_abspos来控制,电机C可以通过发布到/tmcm3/cmd_abspos来控制。

图17.使用单个CAN通道运行多个TMC ROS驱动程序的代码片段。
9.轻松集成到ROS系统/应用中
借助ROS提供的消息传递系统,即便是较大的系统也可以轻松地交换节点(例如驱动程序、算法等)。TMC ROS驱动程序将这一优势扩展到了TMC板,允许它无缝集成到ROS系统/应用中。
a.集成到AGV/AMR中
图18说明了navigation_node如何通过发送geometry_msg/Twist格式的/cmd_vel来控制移动机器人。然后,motor_controller通过Geometry_msg/ Twist格式的/wheel_velocity发送反馈,使得navigation_node可以相应地重新校准。

图18.AGV/AMR的简化架构。
通过了解navigation_node发布和订阅的位置,tmcl_ros_node可以轻松更改motor_controller(图19)。与TMC信息检索功能类似,adi_tmcl会发布关于车轮转速的实时信息,wheel_velocity_node会将车轮转速信息从adi_tmcl/TmcInfo转换为geometry_msg/Twist。由于新架构及其集成的TMC板符合正确的数据格式,因此移动机器人预计以相同方式工作。

图19.带有TMC ROS驱动程序的AGV/AMR简化架构。
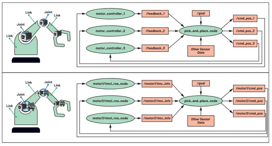
b.集成到机械臂中
图20说明了为将TMC板集成到采用机械臂的贴片应用中,控制机械臂需要使用多个电机。与之前的用例类似,用户需要确保pick_and_place_node会订阅/发布所预期的数据格式。

图20.(上)带有通用电机控制器的机械臂;(下)带有TMC板的机械臂。
有关将TMC板集成到ROS系统的分步指南以及如何利用所述的功能,请点击此处。
结论
ADI公司的TMC ROS1驱动程序支持TMC基础驱动层和应用层之间在ROS管理的系统内无缝通信,且适用于它支持的各种TMC??椤?/p>
本文深入探讨了ADI Trinamic电机控制器ROS1驱动程序提供的功能,包括:
?电机运动控制
?检索电机和控制器信息
?执行TMC命令
?获取轴和全局参数值
?支持多个TMC??榭刂粕柚?/p>
所有这些功能都是利用ROS的消息传递系统实现的,使得电机控制器可以轻松集成到基于ROS的系统和应用中。
如需了解更多信息,请访问ADI机器人页面。
探索永不停息
?查看文章“实现机器人操作系统——ADI Trinamic电机控制器ROS1驱动程序简介”
?敬请关注未来发表的有关用于ADI Trinamic电机控制器的ROS2的文章!
?点击此处购买ADI Trinamic电机控制器评估板
?点击此处购买ADI Trinamic电机
(来源:ADI公司,作者:Krizelle Paulene Apostol,软件系统工程师;Jamila Macagba,高级软件系统工程师;Maggie Maralit,软件系统设计工程经理)
免责声明:本文为转载文章,转载此文目的在于传递更多信息,版权归原作者所有。本文所用视频、图片、文字如涉及作品版权问题,请联系小编进行处理。
推荐阅读:
干货!UWB新国标深度解读 | 大带宽模式是国产化突围的关键
车用TVS、电阻和温度传感器选型:三款位居C位的元件,推荐给你


